cancel
Showing results for 
Search instead for 
Did you mean: 

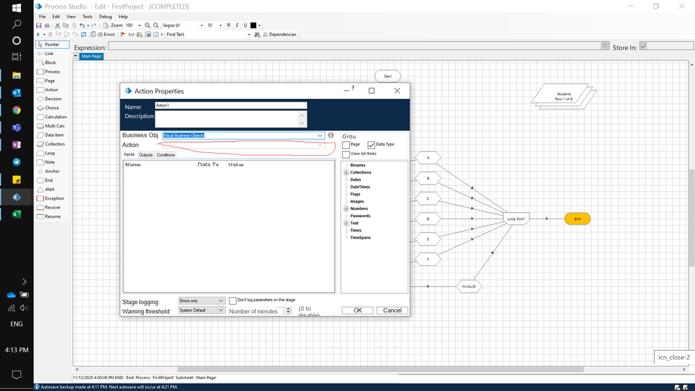
Select "Visual Business Object" but "action" is disable !!

franknguyen
Level 2
24091.png
Hi everyone, 
I got strange error when adding action, choose VBO and then Action is disable by default, please refer to RED erea.
can someone help me about this ?

Thanks
Frank





------------------------------
frank nguyen
------------------------------
4 REPLIES 4

GowthamDhanekul
Level 3
Have you published actions in VBO?. Without publishing actions will not visible in process studio.

------------------------------
Gowtham Dhanekula
Dot Net Developer
IN-D.ai
------------------------------

Hi Gowtham, 

how to public ? i am new to BP and i just tried to drag 1 action into the studio, double click it, then choose VBO, then got issue, 


Thanks
Frank

------------------------------
frank nguyen
------------------------------

Right click on the action in VBO you can see publish option and select it.

------------------------------
Gowtham Dhanekula
Dot Net Developer
IN-D.ai
------------------------------

FrantisekHortai
Level 2
To be able to use the Actions from VBOs you first need to Publish them. Open the Action Right Click on the Active Page, press Publish. Save the VBO. Then refresh the process.

------------------------------
Frantisek Hortai
Consultant
EY (Ernst & Young Steuerberatungsgesellschaft m.b.H.)
Europe/Vienna
------------------------------