cancel
Showing results for 
Search instead for 
Did you mean: 

Seeking Alternatives to Replace OLEDB in Automation

apamecha
Level 2

Hi Team,

We are currently processing bulk data in our automations through OLEDB. However, as our internal team is ending support for OLEDB, we are seeking alternative methods to efficiently process bulk data. Could you please suggest some effective alternatives?

Support for the Microsoft Access Database Engine 2016 is ending. Is there an upgraded version available?

Also, can we use MS Access Application that comes with Office 365 bundle to fetch the bulk data.

 

Thank You

5 REPLIES 5

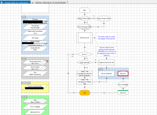
In the File Management asset, there is a new action added now called as - Get CSV data in chunks.

So that might be a workaround for such a situation.

Tejaskumar_Darji_0-1729237813043.png

 

Mukeshh_k
MVP

One of the other alternatives could be to use Utility Script Execution to run a Python script, utilizing the OpenPyXL library. You'll need Python installed and the OpenPyXL library added to your environment using the pip command: pip install openpyxl.

 

Step 1: Create a python module with set of functions leveraging openpyxl library - something like this - 

#Script version information
{
    "version": "1.0.0",
    "last_edited": "2024-10-18 10.50.41",
    "edited_by": "MKumar",
    "script_type": "module"
}
   
##############################################################################################################################
#Imports:
import pandas as pd
from openpyxl import Workbook, load_workbook

##############################################################################################################################
# Functions:

def read_excel_to_dataframe(file_path, sheet_name, read_entire_worksheet=True, cell_range=None😞
    '''
    Read specific workbook and worksheet data into a pandas DataFrame.

    Parameters:
    - file_path: Path to the Excel file.
    - sheet_name: Name of the worksheet.
    - read_entire_worksheet: Boolean flag to determine if entire worksheet should be read.
                             If True, reads entire worksheet, if False, a range must be provided.
    - cell_range: Excel cell range (e.g., 'A1:C10') to read, only required when read_entire_worksheet is False.

    Return:
    - df: pandas DataFrame containing the data from the specified sheet.

    # Example usage:
    # df = read_excel_to_dataframe('file_path.xlsx', 'Sheet1', True)
    # If read_entire_worksheet is False, range should be provided:
    # df = read_excel_to_dataframe('file_path.xlsx', 'Sheet1', False, 'A1:C10')
    '''
   
    # Load workbook and the specified worksheet
    workbook = load_workbook(file_path, data_only=True)
    worksheet = workbook[sheet_name]
   
    # Read entire worksheet if the flag is True
    if read_entire_worksheet:
        data = worksheet.values
        # Convert to DataFrame and set header from the first row
        df = pd.DataFrame(data)
        # Set first row as header
        df.columns = df.iloc[0]  # Set the header
        df = df[1:]  # Remove the header row from data
    else:
        if cell_range is None:
            raise ValueError("cell_range must be provided when read_entire_worksheet is False")
       
        # Fetch data from the specified range
        data = worksheet[cell_range]
        data = [[cell.value for cell in row] for row in data]
        df = pd.DataFrame(data)
   
    # Optionally drop any completely empty columns
    df = df.dropna(axis=1, how='all')

    return df
##############################################################################################################################

def write_dataframe_to_excel(file_path, sheet_name, start_cell, df😞
    '''
    Write a pandas DataFrame to a specific worksheet in an Excel file.

    Parameters:
    - file_path: Path to the Excel file.
    - sheet_name: Name of the worksheet where data should be written.
    - start_cell: The starting cell (e.g., 'A1') where the DataFrame should be written.
    - df: pandas DataFrame containing the data to write.

    Return:
    - None

    # Example usage:
    # df = pd.DataFrame({'Col1': [1, 2], 'Col2': [3, 4]})
    # write_dataframe_to_excel('file_path.xlsx', 'Sheet1', 'A1', df)
    '''

    # Load workbook and the specified worksheet
    workbook = load_workbook(file_path)
    worksheet = workbook[sheet_name]
   
    # Get the starting row and column from the start_cell
    start_row = worksheet[start_cell].row
    start_col = worksheet[start_cell].column

    # Write DataFrame to worksheet
    for r_idx, row in enumerate(df.values, start=start_row😞
        for c_idx, value in enumerate(row, start=start_col😞
            worksheet.cell(row=r_idx, column=c_idx, value=value)

    # Save the workbook
    workbook.save(file_path)

##############################################################################################################################
Step 2: Use this module in one of your custom scripts something like - get_worksheet_as_collection.py - 
#Script version information
{
    "version": "1.0.0",
    "last_edited": "2024-10-18 10.50.41",
    "edited_by": "MKumar",
    "script_type": "module"
}
##############################################################################################################################

import Robotics_OpenPYXL_Basic as excel
import pandas as pd
import json
import sys
import os


#Read JSON file and assign values to variables
inputs_str = r'' + sys.argv[1]
json_data = json.loads(inputs_str)

file_path = json_data['filepath_spreadsheet']
worksheet = json_data['worksheet']
flag = json_data['read_entire_worksheet']
range = json_data['cell_range']
output_folder = json_data['output_folder']


##############################################################################################################################

# Call the read function from the custom library
try:
    # Use the read function from your custom library
    df = excel.read_excel_to_dataframe(file_path, worksheet, flag, range)

    # Drop columns that are entirely NaN
    df = df.dropna(axis=1, how='all')
    df = pd.DataFrame(df.values, columns=df.columns)
    df.reset_index(drop=True, inplace=True)

    # Save the original DataFrame to a CSV file in the output folder
    output_file_path = os.path.join(output_folder, 'output.csv')
    df.to_csv(output_file_path, index=False, sep=',', encoding='utf-8')

    # Prepare outputs for the response
    outputs = {
        "status": "success",
        "output_file": output_file_path
    }
   
    # Convert the output dictionary to a JSON string and print it
    output_str = json.dumps(outputs)
    output_str = 'output=' + output_str
    print(output_str)

except Exception as e:
    print(f"An error occurred: {e}")
 
Step 3: Use Blueprism - Utility Script execution to run this script - once the script is successful and an output CSV file is created you can use - Utility file management action - Get CSV Text as Collection - Chunk as mentioned by @tejaswi_  or the other action is read all text from file keeping "UTF-16" as default encoding (should be used for smaller data set).
Mukeshh_k_3-1729249923587.pngMukeshh_k_4-1729250150210.pngMukeshh_k_1-1729249657192.pngMukeshh_k_5-1729250260685.png

 

 

Regards,

Mukesh Kumar
#MVP

Mukeshh_k
MVP

@Michael_S - Some part of my responses are being replaced with strange emojis cause of " ) : " 😄

Regards,

Mukesh Kumar
#MVP


@Mukeshh_k wrote:

@Michael_S - Some part of my responses are being replaced with strange emojis cause of " ) : " 😄


This is a bug. Normally I would suggest making use of the Insert Code or Preformatted options in the post editor toolbar, but those are doing the same thing. I'll raise it with the platform team to get fixed.