cancel
Showing results for 
Search instead for 
Did you mean: 

Microsoft Graph - Teams에서 List Messages In Chat for User 의 error

DongJaeAhn
Level 2

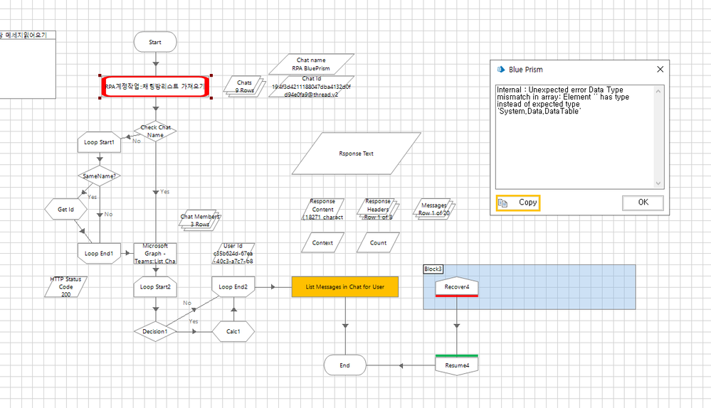
35502.png
안녕하세요.
현재 Microsoft Graph - Teams의  List Messages In Chat for User 오브젝트를 사용하여 채팅 메세지를 불러오고 있습니다. 

다만 채팅이 20개 이상 있는 채팅에서의 메세지는 잘 긁어오는데 채팅이 20개 미만인 신설 채팅방에서는 해당 에러가 나타나고 있는 상태입니다. 또한 에러와 함께 데이터도 못 불러오고 있습니다.

해결 방법이 도무지 떠오르지 않아 질문 올려봅니다.

35503.png

1 REPLY 1

Dohyeong.Kim
Staff
Staff

안녕하세요,

에러메시지 중간에 Element ''에 '' 사이에 JSON body가 들어가 있어야 하는데, empty 값이여서 결과적으로 DataTable type이 아니여서 처리를 못해서 에러가 난 것으로 보입니다.

위에 캡쳐주신 에러메시지로 블루프리즘 커뮤니티에 검색을 해보니, 동일한 질문에 대한 답변은 아닙니다만, 
Json response로부터 추출하는 과정을 custom 화 하는 것을 커뮤니티 답변에서는 추천하고 있습니다.

아래 링크들을 첨부하여 드립니다.
https://community.blueprism.com/communities/community-home/digestviewer/view-question?ContributedContentKey=ab061ce4-7e4d-4f19-bd0b-4be7d62ba83a&CommunityKey=1e516cfe-4d1f-4de9-a9eb-58d15bf38c81&tab=d...

https://community.blueprism.com/communities/community-home/digestviewer/view-question?ContributedContentKey=870a86c0-df04-4d0c-b9fd-5cafa3ed05b0&CommunityKey=1e516cfe-4d1f-4de9-a9eb-58d15bf38c81

감사합니다