cancel
Showing results for 
Search instead for 
Did you mean: 

Unable to send mail using PoP3/SMTP

PranithPashikan
Level 4

I have tried to import POP3/SMTP VBO for email automation but when i started to execute its simple task it is not executing below is my execution.

20399.png


------------------------------
Pranith Pashikanti
------------------------------
14 REPLIES 14

plnarayana777
Verified Partner

Hi

What is the password you are using 

Is it app password or your general mail password

I guess we have to create app password and use for external usage

Regards



------------------------------
Lakshmi Narayana
------------------------------

I have executed with mail and as well as app password but getting the same error. when i execute the script after start button it skips configiuration and send_message button and executes the end button.



------------------------------
Pranith Pashikanti
------------------------------

can you provide the error details 

Regards



------------------------------
Lakshmi Narayana
------------------------------

There is no error message. Its not executing configuration,send message and directly executing end button after start.



------------------------------
Pranith Pashikanti
------------------------------

I did not observe properly

As @Mukesh Kumar  identified in another post , seems same happened here

You have not linked the actions

Regards



------------------------------
Lakshmi Narayana
------------------------------

I have corrected that and now i am executing the program it is giving me authentication error

"Internal : Could not execute code stage because exception thrown by code stage: The SMTP server requires a secure connection or the client was not authenticated. The server response was: 5.7.0 Authentication Required. Learn more at".



------------------------------
Pranith Pashikanti
------------------------------

Did you configure in the below way

20355.png
i have tried with app password and able to send the mail

Regards



------------------------------
Lakshmi Narayana
------------------------------

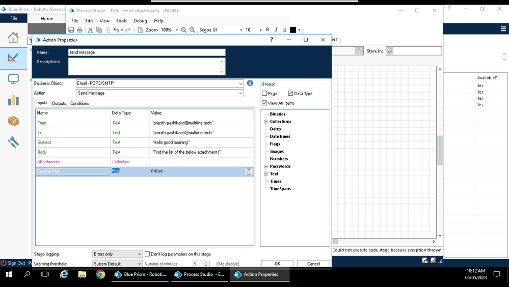
Yes i configured the message in the same manner as you mentioned but still getting this error and i think the error lies in the "send message" stage because error window is popping in "send message" stage.I think error is regarding authentication but i have inserted the generated app password from my google account.

20358.png
20359.png


------------------------------
Pranith Pashikanti
------------------------------

Assuming you are trying to send mail from gmail , but you have mentioned different mail in from field

Please change the from address to gmail account which you are using to send

Regards



------------------------------
Lakshmi Narayana
------------------------------