Hello,
This problem is due to a known limitation in the Blue Prism Soap client. The Blue Prism client does not follow redirects on SOAP requests. Because you are executing the WSDL
https://www.w3schools.com/xml/tempconvert.asmx?WSDL from the Blue Prism client and the w3scools.com site is using a 301 Redirect message the request is returning HTML instead of a SOAP xml message. You can see this pretty easily if you download the free SoapUI tool and configure using the wsdl above. If you execute this method, you will get a valid response. This is because SoapUI is smart enough to handle redirects, but the Blue Prism SOAP client unfortunately is not. I have seen this impact the ability to download files as there is sometimes a redirect to the file location. From a website point of view, It is common best practice to use a reverse proxy instead of a redirect for this exact reason because it's a breaking change to any client that doesn't know how to follow this redirect. You could enter an entry on the idea portal to request the SOAP client be configurable to follow redirects or upvote an existing one as I am almost certain this is not the first time this has been experienced.
I would suggest using the HTTP/HTTP VBO instead or if a REST API is available use that instead.
You can find the tool here:
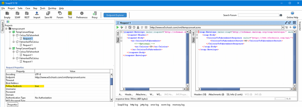
The World's Most Popular API Testing Tool | SoapUIExample with follow redirect true:

Example with follow redirect false: