cancel
Showing results for 
Search instead for 
Did you mean: 

Recover stage not working

Manoj_KumarBeva
Level 4
Hi All,

I am using work queues. If there is any exception in an item i am using recover stage and marking item as an exception and proceeding with next item.

For the 1st item recover stage is executing and marking it as an exception and picking up the next record
For the 2nd item recover stage is not working and process is getting terminated.

I tried in debugging and also running process from control room.

Faster response is much appreciated and thanks in advance

------------------------------
Manoj Kumar Bevara
Consultant
Asia/Kolkata
------------------------------
10 REPLIES 10

tjunicho
Verified Partner
Hi,

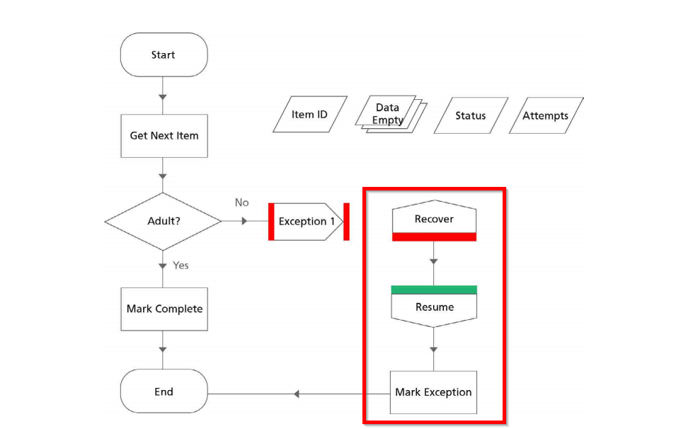
Did you use a Resume Stage before the 2nd time recovery?
You need to put a Resume Stage for a Recover Stage.



------------------------------
Tetsuji Junicho
Manager of RPA Practice Grp.
Accenture
Asia/Tokyo
------------------------------

I am throwing to parent. I am using exception stage with preserve option... I think no need of resume here.... Same recovery is working for the 1st item in a queue.

------------------------------
Manoj Kumar Bevara
Consultant
Virtusa
Asia/Kolkata
------------------------------

Hi,

Even when you throw to parent, eventually, you want to mark the item as an exception and proceed with next item, right?
Then, you need to recover the 1st time to proceed the next item because marking the 1st item as Exception doesn't close the 1st item.

Here is the typical way of handling exception:


------------------------------
Tetsuji Junicho
Manager of RPA Practice Grp.
Accenture
Asia/Tokyo
------------------------------

Can you please elaborate...  I think "mark item as exception" will close the current item with exception and check for the next item in "get next item" and then it will proceed.

------------------------------
Manoj Kumar Bevara
Consultant
Virtusa
Asia/Kolkata
------------------------------

Hi,

Between a Recover stage and a Resume stage, you are in the "Recovering Mode" and you can handle the Exception info.
Before you mark an item as Exception, you need to put Resume stage. That's the way it is.

Refer to the Advanced Exception Handling Guide:
https://portal.blueprism.com/documents/standard?title=Advanced+Exception&category=All&version%5B267%5D=267&lang=1382

Hope this helps.

------------------------------
Tetsuji Junicho
Manager of RPA Practice Grp.
Accenture
Asia/Tokyo
------------------------------

I already kept recover stage before marking as exception. But it's not going to recover stage. 

When i run in debug mode it's showing exception popup at action where i am throwing.

When i am running from control room it's terminating process.

My wonder is why it's working as expected for 1st item and terminating for 2nd item

------------------------------
Manoj Kumar Bevara
Consultant
Virtusa
Asia/Kolkata
------------------------------

Why don't you post the process/object diagram here?

------------------------------
Tetsuji Junicho
Manager of RPA Practice Grp.
Accenture
Asia/Tokyo
------------------------------

As Tetsuji said your flow is still in recovery as a result it is throwing a exception popup. You need to make sure your flow is passing though Resume stage before Get Next Item.

Mark Item with Exception will mark the queue item as exception but won't take you out of recovery stage. 



------------------------------
Gopal Bhaire
Analyst
Accenture
------------------------------

Hi @Tetsuji Junicho​ and @GopalBhaire

​​It's working now. Thanks for your quick response

------------------------------
Manoj Kumar Bevara
Consultant
Virtusa
Asia/Kolkata
------------------------------